
Introducción a Power BI
Hoy, los datos son parte esencial del trabajo diario. Están en hojas de cálculo, reportes, bases de datos, plataformas digitales y correos. Pero tener muchos datos no siempre significa tener información útil. Ahí es donde entra Power BI: una herramienta que convierte números y tablas en visualizaciones comprensibles, resúmenes claros y reportes que revelan lo que realmente importa.
Si trabajas con información constantemente —ventas, presupuestos, resultados de campañas o registros de clientes— es probable que hayas sentido la necesidad de hacer tus reportes más ágiles y visuales. Con Power BI, puedes hacerlo sin ser programador ni experto en análisis de datos. Solo necesitas curiosidad y ganas de aprender.
Qué es Power BI y por qué se ha vuelto tan popular
Power BI es una herramienta desarrollada por Microsoft que permite conectar datos, analizarlos y presentarlos de forma visual e interactiva. En pocas palabras: convierte tus tablas en gráficos dinámicos que cuentan una historia. Es parte del ecosistema de inteligencia empresarial (Business Intelligence o BI), diseñado para ayudar a empresas y profesionales a tomar decisiones basadas en información real y actualizada.
A diferencia de los reportes tradicionales en Excel o PDF, Power BI permite crear paneles visuales donde cada elemento está conectado. Si haces clic en una categoría o aplicas un filtro, todo el reporte se actualiza automáticamente. Esa interactividad es lo que lo hace tan útil y atractivo.

Qué puedes hacer con Power BI
- Conectar múltiples fuentes de datos: desde archivos de Excel hasta bases de datos en la nube.
- Transformar información desordenada en tablas limpias: elimina errores, combina columnas y estandariza formatos.
- Crear visualizaciones interactivas: gráficos, mapas, indicadores, tablas dinámicas, tarjetas, entre otros.
- Compartir reportes en línea: para que tu equipo o tus clientes puedan consultarlos desde cualquier dispositivo.
Imagina que trabajas en el área de ventas y cada semana recibes archivos con las cifras de diferentes regiones. En lugar de combinar y filtrar datos manualmente, podrías conectarlos directamente en Power BI, crear un panel con tus indicadores clave y visualizar en segundos qué zona está superando sus metas.
Conectando tus datos: la base de todo análisis
Uno de los primeros pasos para trabajar con Power BI es conectar tus datos. Esta herramienta puede vincularse a casi cualquier fuente, lo que significa que puedes reunir en un solo lugar información dispersa en distintos archivos o plataformas.
Fuentes de datos más comunes
- Archivos de Excel, CSV o TXT
- Bases de datos (SQL Server, MySQL, Oracle, etc.)
- Servicios web o plataformas (Google Analytics, Salesforce, SharePoint)
- Datos en la nube (OneDrive, Azure, entre otros)

Por ejemplo, si tienes tus ventas en un archivo de Excel y los datos de tus clientes en una base SQL, puedes vincular ambos sin copiar ni pegar. De esta forma, el análisis será más rápido y siempre podrás actualizarlo con un clic.
| Tipo de fuente | Ejemplo de uso | Beneficio |
| Excel o CSV | Registros de ventas o inventario | Conexión rápida y familiar |
| SQL Server | Datos corporativos centralizados | Mayor precisión y volumen |
| Google Analytics | Seguimiento de campañas digitales | Datos en tiempo real |
| SharePoint o Teams | Reportes compartidos en empresa | Colaboración continua |
Una vez conectados, puedes decidir qué tablas importar y cómo relacionarlas. Este paso es crucial: establecer relaciones correctas entre los datos te permitirá analizarlos con precisión.
Preparando y transformando tus datos
Antes de crear visualizaciones, es fundamental preparar los datos. Las fuentes suelen contener errores, columnas incompletas o formatos inconsistentes. Power BI Desktop incluye una herramienta llamada Editor de Power Query, donde puedes limpiar, transformar y ajustar la información de forma visual y eficiente.
Para acceder al Editor de Power Query:
- Ve a la pestaña Inicio en la cinta de opciones.
- Haz clic en el botón Transformar datos.
- Se abrirá una ventana dedicada al Editor de Power Query, donde podrás aplicar transformaciones paso a paso.

Qué puedes hacer con el Editor de Power Query
- Eliminar filas vacías o duplicadas para depurar tu conjunto de datos.
- Cambiar el tipo de dato (por ejemplo, de texto a fecha o número).
- Dividir o combinar columnas según tus necesidades analíticas.
- Filtrar información específica para enfocarte en lo relevante.
- Reemplazar valores o corregir errores tipográficos de forma masiva.
Este entorno visual te permite aplicar transformaciones sin necesidad de escribir código, lo que facilita la preparación de datos incluso para quienes no tienen experiencia técnica.
Por ejemplo, si tus fechas están en formato de texto (“2025-11-03”), puedes convertirlas fácilmente al tipo fecha. Si una columna tiene nombres de clientes duplicados, puedes quitar los repetidos en segundos. Todas las transformaciones se registran automáticamente, por lo que si actualizas la fuente, Power BI aplicará los mismos pasos sin necesidad de repetirlos.
Este proceso de limpieza es fundamental. Un análisis es tan bueno como los datos que lo sustentan. Dedicar tiempo a organizar tu información garantiza reportes más precisos y confiables.
Visualizando tus datos: el poder de ver para entender
El siguiente paso es convertir tus datos en visualizaciones. Power BI ofrece una amplia variedad de gráficos y elementos visuales que permiten explorar la información de forma intuitiva. La clave está en elegir la visualización adecuada para cada tipo de análisis.


Tipos de visualizaciones más útiles
- Gráficos de barras o columnas: comparan categorías o periodos. Perfectos para analizar ventas por producto o ingresos por región.
- Gráficos de líneas: muestran tendencias en el tiempo, como el crecimiento de ventas mensuales.
- Mapas: representan información geográfica, como clientes por ciudad o sucursales activas.
- Tarjetas: destacan cifras clave, como total de ventas, promedio de ingresos o porcentaje de crecimiento.
- Matriz o tabla: útil cuando se necesita mostrar detalles o comparaciones más precisas.
Por ejemplo, al analizar los ingresos mensuales de una empresa, puedes usar un gráfico de líneas con filtros por año o región. Al mover los controles, verás cómo cambian las tendencias instantáneamente.
Personalización visual
Cada visual puede personalizarse para transmitir el mensaje de forma más clara. Puedes modificar colores, fuentes, etiquetas y formatos. Si un gráfico muestra ventas por zona, podrías resaltar las de mayor rendimiento con tonos más intensos y las de menor con colores suaves. Un diseño limpio mejora la interpretación y facilita la toma de decisiones.
Creando dashboards profesionales en Power BI
Un dashboard (o panel de control) es una colección de visualizaciones relacionadas que ofrecen una visión general del desempeño de un área o proceso. Es el corazón de Power BI, y cuando está bien diseñado, permite identificar patrones y oportunidades con solo mirarlo.
Estructura recomendada
- Encabezado: título, periodo y propósito del reporte.
- Indicadores clave (KPIs): resumen de métricas principales como ventas totales o crecimiento.
- Visualizaciones detalladas: gráficos, tablas y mapas que respaldan los indicadores.
- Filtros o segmentadores: controles que permiten interactuar con los datos.

Un dashboard bien construido debe ser claro y funcional. Por ejemplo, uno de ventas puede mostrar en la parte superior los resultados globales, al centro un mapa con las regiones más rentables y en la parte inferior los productos con mejor desempeño. De un vistazo, el usuario puede entender qué está funcionando y qué necesita atención.
Consejos de diseño
- Usa un número limitado de colores.
- Evita saturar con información.
- Mantén coherencia entre tipografías y tamaños.
- Coloca los elementos más importantes en la parte superior o izquierda (la vista natural del usuario).
DAX: el lenguaje que potencia tus análisis
Para quienes buscan ir más allá, Power BI incluye un lenguaje llamado DAX (Data Analysis Expressions). Permite crear cálculos personalizados, medidas y columnas que amplían las capacidades analíticas del reporte. Aunque puede parecer técnico, se basa en una lógica muy similar a las fórmulas de Excel.
Ejemplos de uso
- Total de ventas: TotalVentas = SUM(Ventas[Monto])
- Promedio por cliente: PromedioCliente = AVERAGE(Ventas[Monto])
- Ventas solo de clientes activos:
VentasActivas = CALCULATE(SUM(Ventas[Monto]), Clientes[Estado] = «Activo»)
Estas medidas se actualizan automáticamente cuando cambias los filtros del dashboard. Es decir, si seleccionas un año o región, el cálculo se ajusta al instante. Con el tiempo, dominar DAX te permite construir reportes mucho más poderosos y personalizados.
Publicar y compartir reportes en Power BI
Una vez que tus reportes están listos, puedes compartirlos fácilmente. Power BI ofrece varias opciones para hacerlo, lo que facilita la colaboración y el acceso a la información.
| Opción | Descripción |
| Exportar a PDF o PowerPoint | Ideal para presentaciones o reportes fijos. |
| Publicar en línea | Permite acceder al dashboard desde cualquier navegador. |
| Integrar con Teams o SharePoint | Facilita el trabajo colaborativo dentro de la organización. |
Por ejemplo, puedes programar actualizaciones automáticas para que tu reporte muestre siempre los datos más recientes. Así, tu equipo puede consultarlo cada lunes sin que tengas que enviar archivos manualmente.
Consejos para crear reportes eficientes
Diseñar un buen reporte no es solo cuestión de estética. También implica tomar decisiones estratégicas para que el análisis sea claro y útil. Algunos consejos prácticos:
- Define tus objetivos: antes de comenzar, piensa qué quieres responder con el reporte.
- Evita la sobrecarga visual: menos es más. Muestra solo lo relevante.
- Usa segmentadores con sentido: permiten al usuario explorar sin perder el foco.
- Mantén la coherencia: usa siempre los mismos colores y estilos.
- Incluye métricas accionables: que ayuden a tomar decisiones reales.
Un reporte bien hecho no solo luce bien, sino que responde preguntas concretas: ¿qué pasó?, ¿por qué pasó? y ¿qué podemos hacer al respecto?
Power BI en el entorno laboral
Cada vez más empresas lo utilizan para optimizar procesos. Desde áreas financieras hasta departamentos de recursos humanos, marketing o logística, todos pueden beneficiarse.

- En ventas: seguimiento de metas, productos más rentables, regiones con mayor crecimiento.
- En finanzas: control presupuestal, análisis de gastos e ingresos, pronósticos.
- En recursos humanos: rotación de personal, productividad, evaluaciones.
- En marketing: rendimiento de campañas, tráfico web, retorno de inversión.
La ventaja es que puedes adaptar los dashboards a tu realidad laboral. No necesitas una empresa grande para aprovecharlo; basta con tener datos que quieras entender mejor.
Errores comunes que debes evitar
Aprender Power BI implica ensayo y error, pero hay algunas prácticas que conviene evitar desde el inicio:
- No limpiar los datos correctamente.
- Usar demasiados visuales en un solo reporte.
- No establecer relaciones entre tablas.
- Ignorar la actualización de fuentes.
- No agregar contexto a las métricas (por ejemplo, comparar ventas sin mostrar el periodo).
Tomar conciencia de estos errores te ayudará a construir reportes más sólidos y profesionales.
Caso práctico empresarial: Análisis de ventas con Power BI
Escenario
Eres analista en Comercializadora Nova, empresa que vende productos electrónicos en distintas regiones del país. Cada mes, el área de ventas te envía tres archivos:
| Archivo | Columnas principales |
| Ventas.xlsx | ID_Venta, Fecha, Región, Vendedor, Producto, Cantidad, PrecioUnitario, ImporteVenta |
| Clientes.csv | ID_Cliente, Nombre, Edad, Género, Región |
| Metas.xlsx | Región, MetaMensual, Mes, Año |
Tu objetivo es crear un dashboard interactivo que muestre:
- Ventas totales
- Meta total
- Cumplimiento de metas
- Productos más vendidos
- Filtros por región, vendedor y mes
Abrir Power BI y cargar los datos
Paso a paso
- Abre Power BI Desktop.
- En la cinta superior, haz clic en Inicio → Obtener datos → Excel.
- Selecciona Ventas_2025.xlsx → elige la hoja → clic en Cargar.
- Repite el proceso para Metas.xlsx.
- Luego haz clic en Inicio → Obtener datos → Texto/CSV → selecciona Clientes.csv → clic en Cargar.

Transformar y preparar los datos
Abrir el Editor Power Query
- Haz clic en Inicio → Transformar datos.
- Se abre el Editor Power Query.
En tabla Ventas_2025
- Selecciona la columna Fecha.
- En la cinta superior → Agregar columna → Fecha → Mes → Número del mes.
- Luego → Fecha → Año.
- Verifica que:
- Cantidad, PrecioUnitario, ImporteVenta estén en tipo Decimal
- Región, Producto, Vendedor estén en tipo Texto
En tabla Metas
- Asegúrate de que Mes y Año estén en formato número entero.
Finaliza
Haz clic en Inicio → Cerrar y aplicar.

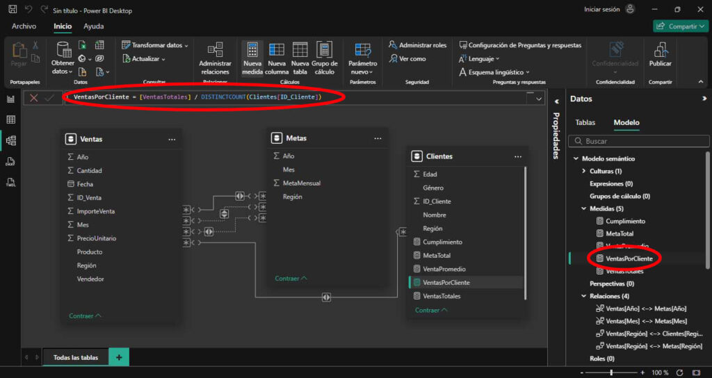
Crear relaciones entre tablas
Abrir vista de modelo
- En el panel izquierdo, haz clic en el ícono de diagrama (Vista Modelo).
- Arrastra los campos para crear estas relaciones:
| Relación | Tipo |
| Clientes[Región] → Ventas[Región] | 1 a N |
| Metas[Región] → Ventas[Región] | 1 a N |
| Metas[Mes] → Ventas[Mes] | 1 a N |
| Metas[Año] → Ventas[Año] | 1 a N |
Si aparece un mensaje de duplicados, cambia la relación a Muchos a Muchos solo si es necesario.

Crear medidas DAX
¿Cómo crear una medida?
- Ve a la vista Modelo.
- En el panel derecho, haz clic derecho sobre la tabla Ventas_2025 → Nueva medida.
- Escribe estas fórmulas una por una:
VentasTotales = SUM(Ventas_2025[ImporteVenta])
MetaTotal = SUM(Metas[MetaMensual])
Cumplimiento = DIVIDE([VentasTotales], [MetaTotal], 0)
VentaPromedio = AVERAGE(Ventas_2025[ImporteVenta])
VentasPorCliente = [VentasTotales] / DISTINCTCOUNT(Clientes[ID_Cliente])

Indicador visual con emojis
Como las tarjetas no permiten formato condicional por reglas, crea esta medida:
IndicadorCumplimiento =
SWITCH(
TRUE(),
[Cumplimiento] >= 1, «🟢 » & FORMAT([Cumplimiento], «0%»),
[Cumplimiento] >= 0.9, «🟡 » & FORMAT([Cumplimiento], «0%»),
«🔴 » & FORMAT([Cumplimiento], «0%»)
)
Construir el dashboard visual
¿Cómo insertar visuales?
- Ve al panel Visualizaciones (a la derecha).
- Haz clic en el ícono del visual que quieres usar:
- Tarjeta: para mostrar un número o indicador.
- Segmentador: para crear filtros interactivos.
- Gráfico de barras: para mostrar productos más vendidos.
Visuales recomendados
| Zona | Visual | Qué mostrar |
| Superior | Tarjetas | VentasTotales, MetaTotal, IndicadorCumplimiento |
| Izquierda | Segmentadores | Región, Vendedor, Mes |
| Centro | Barras horizontales | Top productos (Producto, SUM(Cantidad)) |
Todos los visuales se actualizan automáticamente con los filtros.

Conclusión: Con Power BI conviértete en el analista que todos consultan
Power BI es mucho más que una herramienta para crear gráficos: es una forma de pensar los datos de manera inteligente. Permite conectar, transformar, analizar y compartir información en cuestión de minutos. Con un poco de práctica, cualquier persona puede pasar de hacer reportes manuales a generar dashboards profesionales que impulsan decisiones.

En resumen:
- Centraliza tus datos en un solo lugar.
- Ahorra tiempo automatizando reportes.
- Visualiza tus resultados de manera clara y atractiva.
- Descubre patrones que antes no eran visibles.
- Mejora tu productividad y tu perfil profesional.
¿Quieres aprender a hacerlo paso a paso?
Inscríbete en nuestro Curso de Power BI y domina esta herramienta desde la conexión de datos hasta la creación de dashboards avanzados. Aprende con instructores expertos y lleva tus habilidades al siguiente nivel.
Preguntas Frecuentes sobre Power BI
1. ¿Qué es Power BI y para qué sirve?
Power BI es una herramienta de Microsoft que transforma datos en visualizaciones interactivas y reportes claros. Sirve para analizar información, descubrir patrones y tomar decisiones basadas en datos reales, sin necesidad de ser experto en programación.
2. ¿Necesito saber programar para usar Power BI?
No. Power BI está diseñado para ser visual e intuitivo. Puedes conectar, transformar y visualizar datos sin escribir código. Si deseas hacer análisis más avanzados, puedes aprender gradualmente el lenguaje DAX, similar a las fórmulas de Excel.
3. ¿Qué tipos de datos puedo conectar en Power BI?
Puedes conectar desde archivos locales (Excel, CSV, TXT) hasta bases de datos (SQL Server, MySQL, Oracle) y servicios en la nube como Google Analytics, SharePoint, OneDrive o Azure. Power BI integra múltiples fuentes para centralizar toda tu información.
4. ¿Cuál es la diferencia entre Power BI y Excel?
Excel es ideal para análisis individuales y cálculos detallados, mientras que Power BI está pensado para crear reportes interactivos, paneles visuales y análisis conectados en tiempo real. Además, facilita compartir resultados y actualizar datos automáticamente.
5. ¿Qué puedo crear con Power BI?
Puedes elaborar dashboards profesionales con indicadores clave (KPI), gráficos de ventas, mapas geográficos, tendencias, comparativos por región o producto, y reportes interactivos que se actualizan con un clic. Todo con un diseño visual atractivo.
6. ¿Qué es DAX y por qué es importante?
DAX (Data Analysis Expressions) es el lenguaje de fórmulas de Power BI. Permite crear cálculos personalizados, métricas y columnas que enriquecen los análisis. Aprenderlo te ayudará a construir reportes más potentes y precisos.
7. ¿Cómo puedo compartir mis reportes en Power BI?
Puedes exportarlos a PDF o PowerPoint, publicarlos en línea, integrarlos con Microsoft Teams o SharePoint, e incluso programar actualizaciones automáticas. Así, tu equipo siempre tendrá acceso a la información más reciente.
8. ¿Por qué debería aprender Power BI?
Porque es una habilidad altamente valorada en el entorno laboral actual. Dominar Power BI te permite automatizar reportes, analizar datos de manera profesional y convertirte en una pieza clave para la toma de decisiones en tu empresa.


